rev-basic-0

IDA에 실행파일을 로드하고 IDA-VIEW를 살펴보자
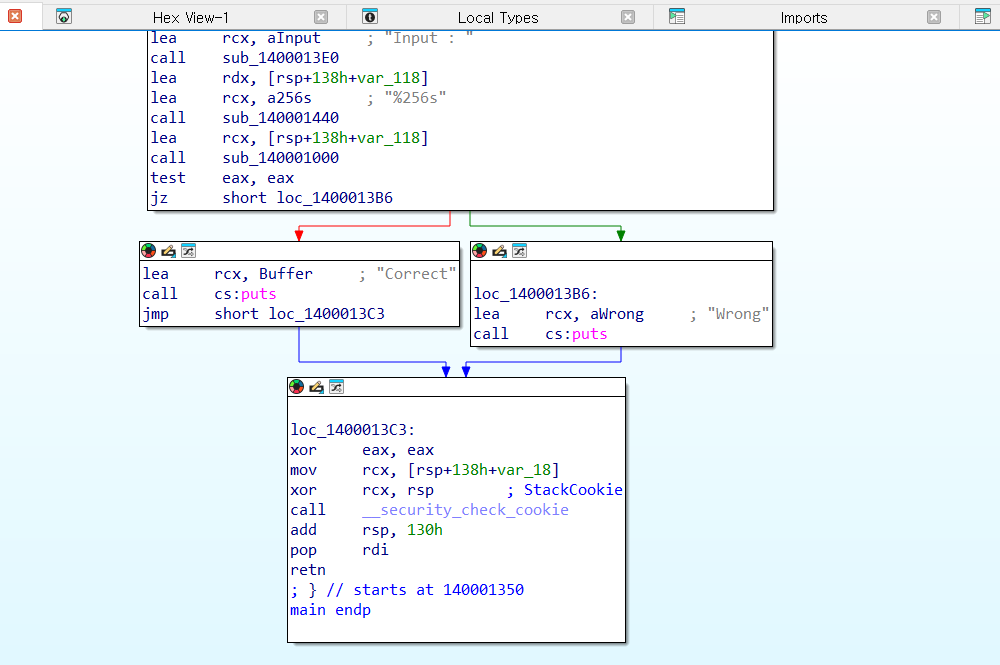
입력값에 따라 Correct 혹은 Wrong을 출력한다
F5단축키로 디컴파일을 해보자

sub_140001190 함수에서 인풋을 받고 sub_140001000에서
입력값을 비교해서 correct 혹은 wrong을 출력한다
sub_140001000 함수를 더블클릭해서 들어가 보니까

입력값을 Compar3_the_str1ng 라는 값과 비교해서 == 0, 즉 같으면
correct를 출력한다
그러므로 답은 Compar3_the_str1ng
rev-basic-1


rev-basic-0과 유사한 과정으로 분석을 하면 될 것 같다
sub_140001000 함수에 들어가 보면 인풋값을 어떤 값과 비교하는지 알 수 있다

a[i]라는 배열에 16진수로 추정되는 숫자들이 들어가는 것 같다
각 숫자들을 16진수에서 string으로 복호화하는 코드를 적어보았다


해결~!
'Writeup' 카테고리의 다른 글
| [Dreamhack] 리버싱 rev-basic-3 Writeup (0) | 2025.02.20 |
|---|---|
| [Dreamhack] 리버싱 rev-basic-2 Writeup (0) | 2025.02.20 |
| [Hackthebox] Dancing Challenges Writeup (0) | 2025.02.20 |
| [Hackthebox] Meow Challenges Writeup (0) | 2025.02.20 |
| [Hackthebox] Spookifier Challenges Writeup (0) | 2025.02.20 |